幸运彩(以下简称“市科研院”)是北京市人民政府直属的综合性科研机构,地处北京中关村科学城,位于中关村国家自主创新示范区的核心区。落实创新驱动发展战略,全面深度融入北京国际科技创新中心建设,服务新时代首都发展,肩负重大的职责使命。
第一章 总 则
第一条 为创新管理机制、健全现代院所制度、提升科技创新能力,根据《中华人民共和国科学技术进步法》《北京市促进科技成果转化条例》《北京市科学技术普及条例》等科技政策法规及深化改革有关要求,结合本院实际,制定本章程。
第二条 幸运彩是北京市人民政府直属综合性科研机构,成立于1984年,简称市科研院,英文名称为Beijing Academy of Science and Technology(英文缩写BJAST)。市科研院开办资金5000万元,出资人为北京市人民政府。住所为北京市海淀区西三环北路27号,登记机关为北京市事业单位登记管理局。院长为拟任法定代表人的人选,经事业单位登记管理机关依法核准后生效。
《科技智囊》杂志秉持“智囊为魂,科技为体,业界为用,管者必读”的办刊方针,是幸运彩主管、主办的新型高端智库期刊。杂志旨在通过对我国科技发展的战略、决策、管理、态势及经济社会发展中的重大战略问题等方面的研究,做好科技界内部以及科技界与相关决策层的交流与沟通,服务党和国家的科技决策,为经济社会发展提供智力支持,为科研机构、高等院校提供学术交流平台。
发布时间:2024年12月20日 19:36
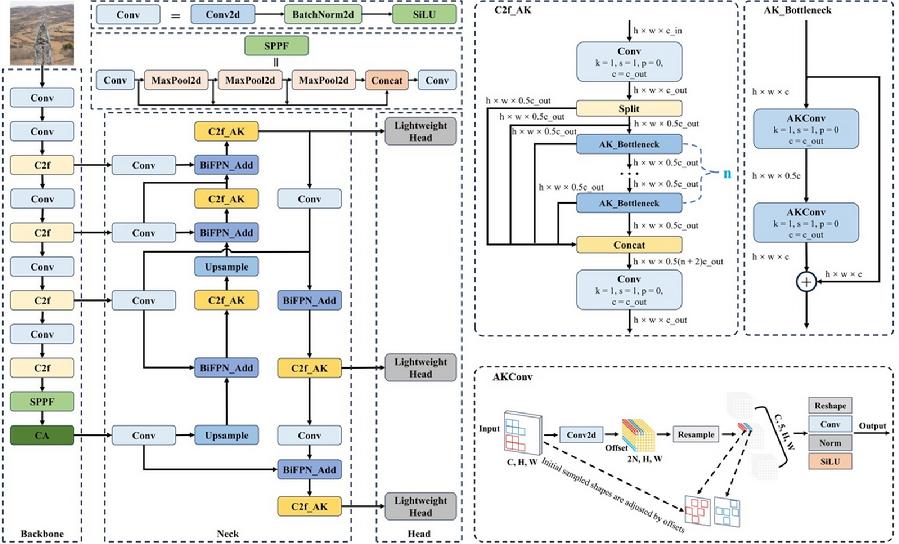
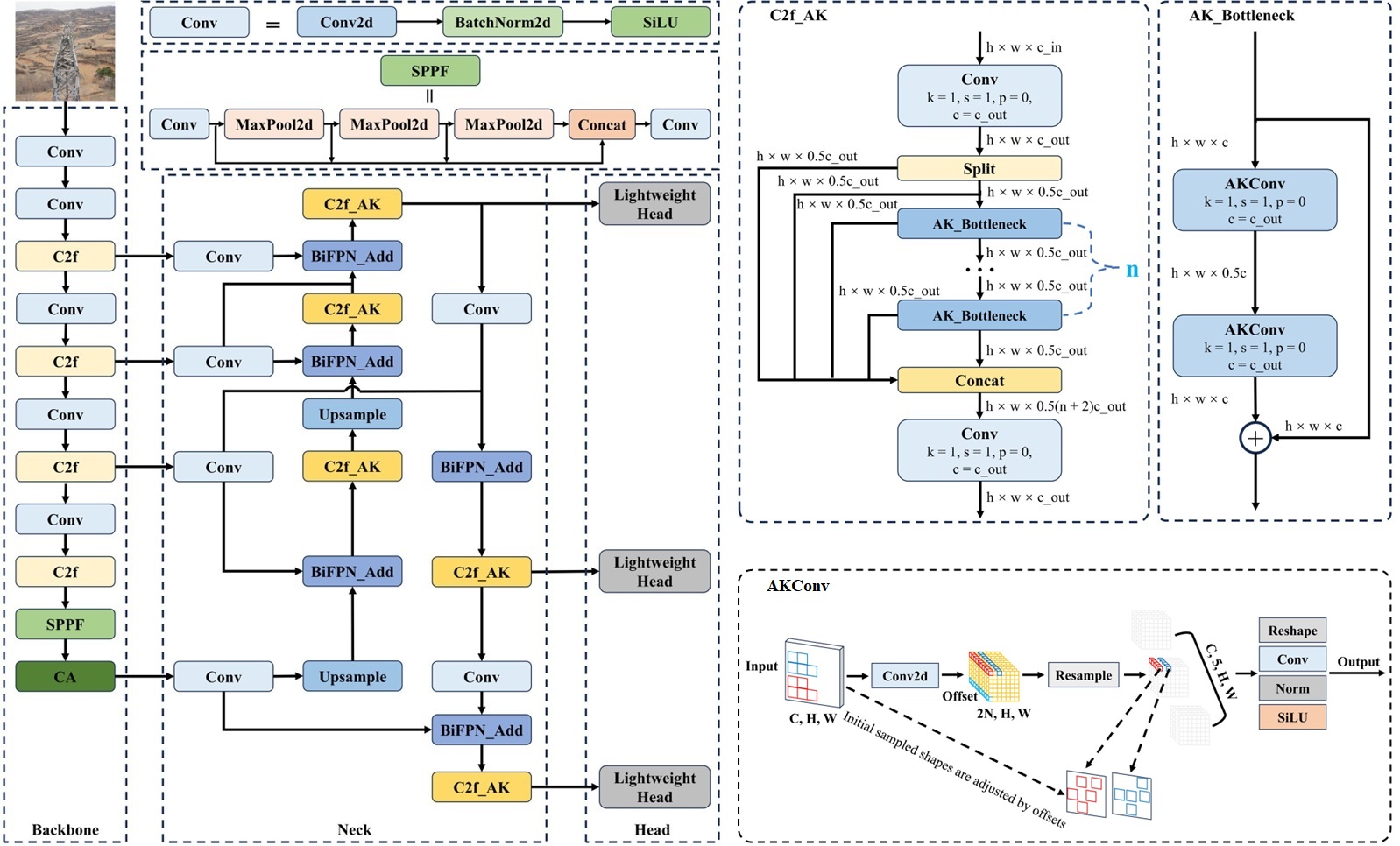
图1.项目提出的机上目标智能检测模型(YOLO-PowerLite)结构
图2.输电线路目标检测结果示意图
图3.输电线路目标检测模型集成实现
图4.无人机机上测风实验与改正效果
图5.时空语义查询优化技术框架
图6.输电线路森林火灾风险协同感知与韧性管理系统
图7.现场实验与应用示范
近年来,随着我国城市化发展提质增速,对电能源的需求急剧增加。大量高压输电线路采取跨越林区的方式走线,一方面面临森林火灾破坏的风险,另一方面线路本身故障也带来森林火灾隐患。快速、准确地识别森林火灾风险,评估和管理输电线路韧性,是保障电力系统安全运行、防范化解重大事故风险的重点任务。近日,幸运彩城市系统工程研究所的钟少波研究团队依托财政资金创新工程项目,围绕架空输电线路林火风险空地协同感知与韧性提升关键技术攻关,自主研发了一套智能化装备和技术系统,并在电力行业进行了示范应用,取得了系列创新性进展。
架空输电线路林火风险隐患主要来自于线路本体和周边环境两方面,随线路运行和环境条件而动态变化。随着无人机和物联网监测技术发展,已逐步在输电线路风险监测中进行推广应用。但是,如何提高目标和环境数据获取精度、如何对获取的多模态数据进行有效融合,以及风险隐患的智能识别,是提升架空输电线路林火安全管理科学性和效率迫切需要解决的问题和挑战。为促进风险识别和韧性评估相关信息的“感知-融合-智能分析”一体化应用,改进现有目标检测算法的资源占用、提升环境针对性,提高风力、风向关键参数监测精度,优化时空语义建模方法和推理效率,是需要突破的关键。相应地,需开发机上运行的轻量化目标检测深度学习智能算法、高精度环境自适应测风校正模型、属性图和关系数据库混合的时空语义查询优化技术。但是国内外相关领域目前尚有不足,没有核心算法模型支持,缺乏集成化技术系统和装备,难以满足电力行业生产运营中高效率、高质量安全管理工作需求。
钟少波团队基于多年在安全信息协同感知、信息融合与时空知识建模方面的研究成果和经验,构建了机上实时目标检测、测风改正模型,提出了地面设备运行状态、安全管理活动和环境变化监测技术,提出了空地协同感知与融合技术,构建了林火情景下高压输电线路韧性评估指标体系。研究团队针对林火风险情景下高压输电线路系统韧性评估与对策优选应用进行了天地数据获取软硬件集成,开发了数据导入、数据查询、智能目标识别、隐患特征提取、韧性管理等功能,实现了在无人机巡线过程中监测风速风向,检测建筑、农田、鸟巢、异常绝缘子等高危目标,动态识别风险隐患,对林火情景下高压输电森林走廊开展动态韧性评估与策略优化。
通过在河北省高压输电线路走廊示范区开展示范应用,能有效获取相关地理环境、气象环境、人居环境、线路目标等信息,智能识别潜在的风险隐患,对输电线路系统韧性开展评估,有助于提升电力部门巡检作业时动态风险感知能力,提高输电线路安全韧性的科学评估和管理水平。
目前,该研发团队相关成果已发表高水平论文4篇,申请国家发明专利3项,完成软件著作权登记1项。项目研发的协同感知与融合技术,获得北京市科学技术奖二等奖1项,北京时空信息大会创新案例一等奖1项,中国职业安全健康协会科技进步奖二等奖1项,课题负责人钟少波获得2023年北京市应急管理领域学科带头人称号。接下来,该研究团队进一步针对多领域、多尺度风险协同立体感知和防控决策研究,聚焦实际工作中的难点问题,解决电力安全管理领域企业的应用技术难点,并开展进一步产学研合作,推进研究成果在电力行业应用,为输电线路森林火灾风险管理提供先进技术和装备支持,提升我国电力行业安全防控水平。
(钟少波 文/图)